Skip to main content

Exemple CNC 06 : Utilisation de Path3D avec SoftMotion CNC

Voir le CNC06_File_3DPath.project exemple de projet dans le répertoire d'installation de CODESYS en dessous de ..\CODESYS SoftMotion\Examples.

Cet exemple prolonge l'exemple précédent CNC05_File. Il démontre une application possible de l'élément de visualisation Path3D avec CODESYS SoftMotion CNC.

Extension du programme CNC_File à CNC_File_Path3D

  1. Ouvrez le Gestionnaire de bibliothèque et ajoutez le SM3_CNC_Visu une bibliothèque.

  2. Créer une instance de SMC_PathCopierFile dans CNC_PreparePath et l'appeler au début du traitement du chemin (iState=0).

    La programmation:

    _sm_img_example_cnc_6_1.png
  3. Dans le Visualisation visualisation, remplacez l'affichage graphique de la position précédemment utilisé par le Chemin3D élément.

  4. Modifier les propriétés du Chemin3D élément:

    Description du chemin → Données du chemin (VisuStruct3DTrack): CNC_prepare_path.pcf.vs3dt

  5. Insérez le Cadre élément de visualisation.

    Référencez le Panneau de commande visualisation de la VisuElem3DPath une bibliothèque. Cet élément est utilisé pour contrôler la position de la caméra de l'élément.

  6. Dans la déclaration du CNC_PreparePath programme, créez une instance de VisuStruct3DControl (VisuElem3DPath une bibliothèque):

    vc: VisuStruct3DControl;.

    Cette instance forme l'interface de données entre l'élément Path3D et le panneau de commande de la caméra.

  7. Modifier les propriétés du Chemin3D élément:

    Contrôle de la caméra → Structure des données de contrôle (VisuStruct3DControl): CNC_PreparePath.vc

  8. Modifier les propriétés du Panneau de commande élément:

    Références → VisuElem3DPath.ControlPanel → vc: CNC_PreparePath.vc

  9. Compilez, téléchargez et démarrez l'application.

    L'élément Path3D montre le chemin. Vous pouvez contrôler la position de la caméra à partir du panneau.

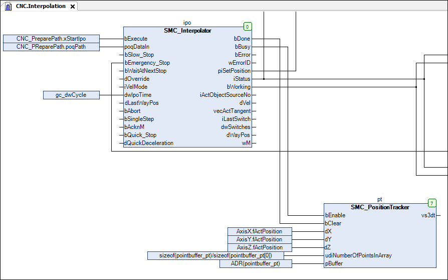
  10. Ajouter une instance du SMC_PositionTracker bloc fonctionnel dans le CNC programme. Créez une mémoire pour tracer la trace actuelle (les dernières positions parcourues).

    pt: SMC_PositionTracker;

    pointbuffer_pt: ARRAY [0..1000] OF VisuStruct3DPathPoint;

  11. Insérez un appel de l'instance :

    SMC_PositionTracker dans le Interpolation action

    CFC :

    _sm_img_example_cnc_6_2.png
  12. Liez les données de chemin à l'élément Path3D. Modifier les propriétés du Chemin3D élément:

    Description du chemin → Données du chemin (VisuStruct3DTrack): CNC.pt.vs3dt

  13. Allez en ligne et lancez l'application.

    L'élément Path3D affiche également le dernier chemin interpolé vers le chemin.

  14. Configurer d'autres propriétés de Chemin3D. Par exemple, configurez les éléments du chemin traité à afficher en gris :

    Surbrillance → Couleur de surbrillance: Gray